
HDR-VDP-3: A Multi-Metric for Predicting Image Differences, Quality and Contrast Distortions in High Dynamic Range and Standard Content
Rafał K. Mantiuk, Dounia Hammou, Param Hanji
University of Cambridge
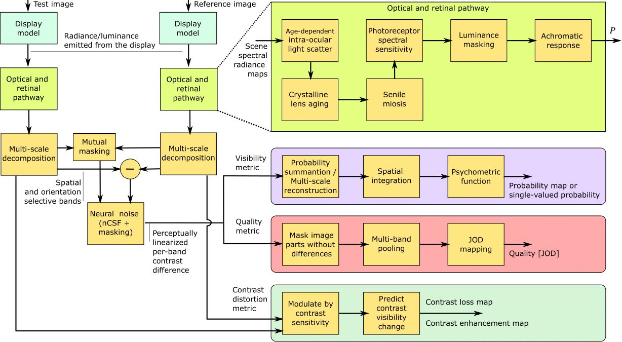
High-Dynamic-Range Visual-Difference-Predictor version 3, or HDR-VDP-3, is a visual metric that can fulfill several tasks, such as full-reference image/video quality assessment, prediction of visual differences between a pair of images, or prediction of contrast distortions. Here we present a high-level overview of the metric, position it with respect to related work, explain the main differences compared to version 2.2, and describe how the metric was adapted for the HDR Video Quality Measurement Grand Challenge 2023.
Links:
Arxiv Code